ArchiMate cho Kiến trúc Trải nghiệm Khách hàng (CX) ArchiMate cho Trải nghiệm Khách hàng là gì? ArchiMate là một khung chuẩn dựa trên tiêu chuẩn cho kiến trúc doanh
ArchiMate cho Kiến trúc Trải nghiệm Khách hàng (CX) ArchiMate cho Trải nghiệm Khách hàng là gì? ArchiMate là một khung chuẩn dựa trên tiêu chuẩn cho kiến trúc doanh
Góc nhìn về chức năng kinh doanh: Điều mà mọi nhà lãnh đạo kinh doanh cần biết Câu trả lời ngắn gọn cho đoạn trích nổi bật Góc nhìn về
Khám phá sâu về lớp Ứng dụng ArchiMate với các ví dụ Lớp Ứng dụng ArchiMate là gì? Các ArchiMatekhung kiến trúc là một cách tiếp cận chuẩn hóa đối
Các Mô hình ArchiMate Hỗ trợ Các Giai đoạn TOGAF ADM như thế nào Bạn đã bao giờ cố gắng giải thích một điều phức tạpkiến trúc doanh nghiệpcho một
Một startup công nghệ nhỏ đã tái định hình luồng quy trình của mình bằng ArchiMate Trước khi Elena gia nhậpNexaFlow, một startup công nghệ nhỏ xây dựng nền tảng
Góc nhìn theo lớp ArchiMate: Hướng dẫn toàn diện Lời khuyên thông thường nói rằngkiến trúc doanh nghiệpbắt đầu bằng một cái nhìn từ trên xuống. Nhưng nếu điểm khởi
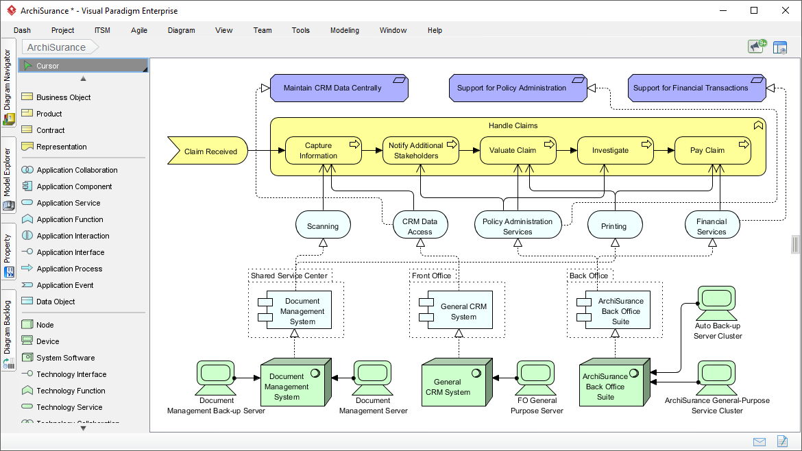
Làm thế nào để sử dụng ArchiMate để tài liệu hóa một danh mục ứng dụng quy mô toàn doanh nghiệp Câu trả lời ngắn gọn cho đoạn trích nổi
Cách một giám đốc công nghệ biến mô hình rủi ro thành sự rõ ràng Trước khi có chatbot AI, rủi ro là một từ mang tính thời thượng được
“Tương lai của kiến trúc doanh nghiệp không chỉ nằm ở cấu trúc—mà còn ở tốc độ, khả năng thích ứng và thực thi. TOGAF 10 mang đến tầm nhìn.
Làm thế nào để sử dụng ArchiMate để mô hình hóa một tổ chức tài chính Câu trả lời ngắn gọn cho đoạn trích nổi bật ArchiMate là một ngôn