ArchiMate dla architektury doświadczenia klienta (CX) Co to jest ArchiMate dla doświadczenia klienta? ArchiMate to framework oparty na standardach dla architektury przedsiębiorstwa który mapuje relacje między różnymi częściami organizacji. Stosowany
ArchiMate dla architektury doświadczenia klienta (CX) Co to jest ArchiMate dla doświadczenia klienta? ArchiMate to framework oparty na standardach dla architektury przedsiębiorstwa który mapuje relacje między różnymi częściami organizacji. Stosowany
Punkt widzenia funkcji biznesowej: Co każdy lider biznesowy powinien wiedzieć Krótka odpowiedź dla fragmentu wyróżnionego Punkt widzenia funkcji biznesowej identyfikuje kluczowe działania w organizacji, takie jak sprzedaż, produkcja lub logistyka,
Głęboka analiza warstwy aplikacji ArchiMate z przykładami Co to jest warstwa aplikacji ArchiMate? The ArchiMate framework to standardowy podejście do architektury przedsiębiorstwa, zaprojektowany w celu przedstawienia relacji między różnymi warstwami
Jak modele ArchiMate wspierają fazy TOGAF ADM Czy kiedykolwiek próbowałeś wyjaśnić złożonąarchitekturę przedsiębiorstwa zespołowi — by zrozumieć, że Twoje wyjaśnienie jest zamieszane, niejasne lub brakuje mu odpowiedniej struktury? To rzeczywistość
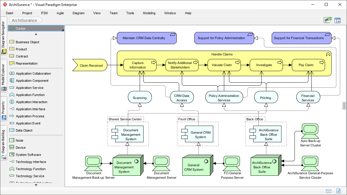
Jak mała firma technologiczna ponownie zaprojektowała przepływ procesów za pomocą ArchiMate Przed tym jak Elena dołączyłaNexaFlow, mała firma technologiczna budująca platformę interakcji z klientem, jej zespół opierał się na arkuszach
Widok warstwowy ArchiMate: Kompletny przewodnik Powszechna opinia mówi, żearchitektura przedsiębiorstwa zaczyna się od widoku od góry. Ale co jeśli prawdziwym punktem wyjścia jest pytanie — jak faktycznie działa firma na
Jak używać ArchiMate do dokumentowania portfela aplikacji obejmującego całą organizację Krótka odpowiedź dla podglądu wyróżnionego ArchiMate to standardowy język modelowania dla architektury przedsiębiorstwa, umożliwiając organizacjom opisywanie relacji między aplikacjami, procesami
Jak dyrektor techniczny przekształcił modelowanie ryzyka w przejrzystość Przed pojawieniem się czatbotu AI ryzyko było słowem kluczowym wymienianym w raportach kwartalnych. Żyło w arkuszach kalkulacyjnych, w notatkach i w nieprecyzyjnych
„Przyszłość architektury przedsiębiorstwa nie dotyczy tylko struktury — chodzi o szybkość, elastyczność i realizację. TOGAF 10 dostarcza wizję. Visual Paradigm dostarcza silnik.” Wprowadzenie: Ewolucja TOGAF i potrzeba praktycznej realizacji The Standard
Jak używać ArchiMate do dokumentowania infrastruktury IT Czy kiedykolwiek próbowałeś wyjaśnić, jak działają systemy IT firmy – jak się łączą, co robią i jak wspierają procesy biznesowe – bez jednego